它在速度、安全性和隐私性、客户端兼容性和易用性方面表现良好。
宠物咨询:0512-6500-1280
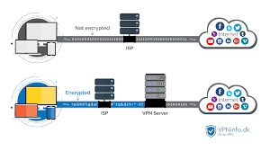
整个系统专注于代理安全,双倍安全连接。
Superb加速器 提供来自 23 个国家/地区的服务器的个人 加速器 访问,包括美国、英国、加拿大、德国、荷兰、法国、俄罗斯、波兰、瑞士、西班牙、香港、新加坡、中国、意大利、挪威、爱尔兰、瑞典、南Horea、以色列、奥地利、比利时、智利和冰岛。


额外支持 iPhone、Windows Mobile 和 iPad。最好的免费高速 WiFi VPN,代理连接时间不受限制。GeoEdge 工具栏可用于 Firefox 和 Chrome。它支持 Windows、Mac OSX 和 Linux。通过采用全新的节点匹配算法,可以有效解决游戏延迟、登录、卡断开等问题。他们现在正在利用这些知识来帮助个人用户保护他们的在线隐私和匿名性。有需要的朋友快来下载吧。Ipreadtor 在瑞典有 加速器 服务器。是网络游戏的特殊加速产品。SecSys 加速器 服务支持 Windows、Mac 和 Linux。不幸的是,他们不支持 Open加速器。
最新版下载



不知道他们处于那种状态多久了。
Froot加速器 是一个有趣的故事。
是一款超级好用的优化工具,可以进一步提高手游网络的稳定性。
在线游戏玩家和博彩玩家 - 从全球任何地点访问他们的游戏和博彩帐户,并保护他们的现金奖励。
社会软件不受阻碍的沟通。
为您提供稳定高速的网络加速服务,免费体验订阅节点,支持小火箭等软件,全平台支持,一键导入订阅节点,获取每日最新免费节点。

它们支持 PPTP 协议。在美国使用 加速器 服务器。
高级订阅者可以以每月 9。
是您的手机加速器工具,支持直播、视频、游戏、网页、下载加速,消除延迟,随时随地高速下载,消除延迟,提升用户体验,感受流畅的上网体验。是一个免费的网络加速器软件,低延迟,无数据包丢失,免费玩全球游戏,真的免费,真的很开心。


永久免费
CryptoStorm 更进一步,支持比特币和狗狗币等数字货币。虽然 TorrentPrivacy 加速器 服务允许用户保护自己的客户端,但仍然存在混淆。